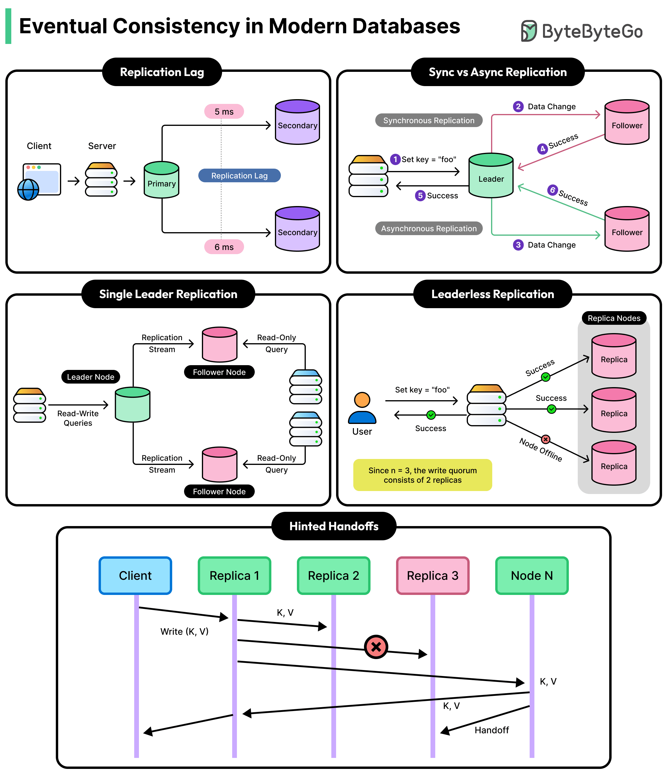
最终一致性是现代分布式系统中的一项关键架构选择。选择最终一致性意味着在所有数据库副本之间进行即时同步,以换取更高的性能、可扩展性和可用性。
最终一致性是我们构建服务于全球数百万用户的系统的关键因素。无论我们构建的是社交媒体平台、电子商务网站还是实时游戏应用,最终一致性都为我们提供了在高负载和故障情况下处理数据的工具。
在本文中,我们将探讨最终一致性是什么,它为什么存在,如何控制它,以及如何应对它带来的挑战。
最终一致性解决的问题
原文: https://blog.bytebytego.com/p/eventual-consistency-the-key-trade
